АвиаТехПом: состояние и перспективы
- Авторы: Юрин А.Ю.1, Котлов Ю.В.2
-
Учреждения:
- Иркутский национальный исследовательский технический университет
- Московский государственный технический университет гражданской авиации (Иркутский филиал)
- Выпуск: № 1 (2024)
- Страницы: 146-156
- Раздел: Интеллектуальные авиационные системы
- URL: https://medbiosci.ru/2312-1327/article/view/254502
- DOI: https://doi.org/10.51955/2312-1327_2024_1_146
- ID: 254502
Цитировать
Полный текст
Аннотация
В статье рассматриваются результаты проекта по созданию интеллектуальной системы поддержки принятия решений при поиске и устранении отказов и неисправностей воздушных судов – Авиационный Технический Помощник (АвиаТехПом). Приводится описание основных реализованных алгоритмов, функций, архитектуры и прототипа системы, а также дальнейшее направление развития разработки. В качестве целевого объекта для отработки решений выбрана система электроснабжения Сухой Суперджет. Текущая версия системы обеспечивает обработку информации, представленной в карточках учета неисправностей и руководстве по поиску и устранению неисправностей, на основе подходов, известных как рассуждения на основе логических правил (rule-based reasoning) и прецедентов (case-based reasoning). Для подготовки и модификации баз знаний используется табличный формализм представления знаний, обеспечивающий возможность применения общедоступных табличных редакторов и формата CSV. Разработанные алгоритмы реализованы в форме принципиальных прототипов настольного приложения и чат-бота.
Полный текст
Введение
Задача повышения эффективности технической диагностики воздушных судов не теряет своей актуальности [Кирпичев и др., 2020; Макаров, 2008; Перфильев и др., 2018; Саввина, 2019], в том числе в контексте цифровизации, интеллектуализации и импортозамещения. При этом перспективным направлением является разработка интеллектуального программного обеспечения различного вида [Сухих и др., 2022; Chiu et al., 2004; Knowledge…, 2023; Pérez-Soler et al., 2020]: настольных приложений, облачных сервисов, виртуальных ассистентов с естественно-языковым разговорным интерфейсом и др.
С точки зрения реализуемых методов, существующие программные решения в области поддержки авиационной диагностики можно условно подразделить на две основные группы [End-user…, 2021]. Первая группа представляет собой решения в форме электронных технических руководств со специализированным запросным механизмом, наиболее известным примером которых являются системы технического обслуживания AirNav Maintenance [AirNav-Maintenance, б.г.] и MyBoeingFleet [MyBoeingFleet, б.г.]. При этом данный класс систем ограничен в части расширения (или самообучения), а также существует риск прекращения доступа к зарубежным системам в условиях санкционного давления. Вторая группа – интеллектуальные системы поддержки принятия решений, реализующие методы искусственного интеллекта [Варшавский и др., 2009; Джексон, 2001] и обеспечивающие использование баз знаний. В своем большинстве подобные средства существуют в форме исследовательских прототипов [Зрячев и др., 2022; Перфильев и др., 2018].
В данном контексте наиболее предпочтительным является создание отечественных систем, сочетающих принципы электронных руководств с классическими методами искусственного интеллекта (в частности, методом экспертных систем), а также методами математической теории принятия решений [Котлов, 2022]. В рамках данной задачи в Иркутском филиале МГТУ ГА осуществляется разработка интеллектуальной программной системы Авиационный Технический Помощник, далее АвиаТехПом [Towards an Intelligent…, 2023]. В качестве целевого объекта для отработки решений выбрана система электроснабжения Сухой Суперджет. Рассмотрим функции, алгоритмы, архитектуру и прототипы разрабатываемой системы.
Общие сведения и основные функции
АвиаТехПом представляет собой интеллектуальную систему поддержки принятия решений при поиске и устранении отказов и неисправностей воздушного судна. В качестве исходных данных для принятия решений используется: информация БСТО об отказах и неисправностях; информация о новых неисправностях, неучтенных в текущей версии документации, их статистические показатели, зафиксированные на основе опыта эксплуатации в карточках учета неисправностей авиационной техники (КУНАТ); а также информация об отказах и неисправностях из специализированной документации (в частности, руководств по поиску и устранению неисправностей или РПУН).
Основные функции АвиаТехПом [Towards an Intelligent…, 2023]: ввод, редактирование и хранение информации о системах воздушного судна, технической эксплуатации, отказах, неисправностях и работах по поиску и устранению неисправностей (отказов); поиск информации об отказах и неисправностях на основе информации БСТО с целью формирования списка возможных отказавших систем-претендентов; ввод, редактирование и хранение информации о новых отказах и неисправностях, неучтенных текущей версией документации; формирование плана работ по поиску, подтверждению и устранению отказов и неисправностей; сопровождение процесса технического обслуживания на основе предметно-ориентированного интерфейса.
Основные алгоритмы поддержки принятия решений и архитектура
В качестве основных методов искусственного интеллекта для реализации основных алгоритмов поддержки принятия решений были выбраны рассуждения на основе логических правил (rule-based reasoning) [Джексон, 2001] и прецедентов (case-based reasoning) [Варшавский и др., 2009]. Первый метод позволяет использовать информацию об отказах и неисправностях из специализированной документации (РПУН), представляя знания в виде логических правил типа «ЕСЛИ (условие) ТО (действие)». Второй метод – информацию о новых неисправностях, неучтенных в текущей версии документации, но которые фиксируются в форме КУНАТ в процессе эксплуатации; представляя знания в виде прецедентов (фреймов) с четко определенными частями: «ОПИСАНИЕ ПРОБЛЕМЫ» и «РЕШЕНИЕ».
Подробнее реализация методов в рамках проекта рассмотрена в [Towards an Intelligent…, 2023].
Архитектура АвиаТехПом, обеспечивающая реализацию основных функций и алгоритмов, представлена на рисунке 1.
Рисунок 1 – Принципиальная архитектура АвиаТехПом
Способы модификации и сопровождения баз знаний
Одной из задач, решаемых в проекте, является обеспечение возможности изменения используемых системой данных и знаний конечными пользователями, которые, в общем случае, не являются программистами.
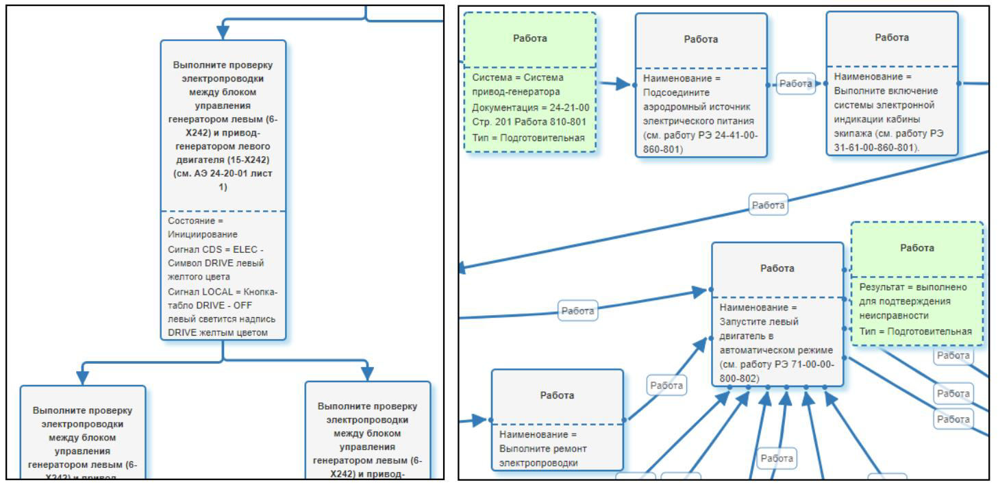
В данном контексте был рассмотрен подход, основанный на использовании визуального программирования и графических формализмов [End-user…, 2021], предлагающий вместо написания программных кодов использовать прямое манипулирование графическими элементами с последующей автоматической кодогенерацией и интерпретацией. В частности, была рассмотрена возможность использования формализмов диаграмм переходов состояний [End-user…, 2021] и деревьев событий [Knowledge Bases…, 2023] (Рисунок 2).
Рисунок 2 – Примеры диаграмм переходов состояний и деревьев событий
Тестирование данных способов показало падение эффективности визуального программирования при увеличении объема базы знаний, в частности, один из сегментов базы знаний по системе электроснабжения Сухой Суперджет содержал 836 правил, что сделало невозможным ее адекватную оценку (валидацию) и сопровождение экспертом-разработчиком с использованием графических формализмов.
В результате был сделан вывод о предпочтительности табличной формы представления и редактирования знаний [A Technique…, 2022], что в дальнейшем позволило использовать общедоступные текстовые редакторы, такие как Microsoft Excel, для подготовки данных для АвиаТехПом. При этом для хранения подготовленных файлов использован формат CSV (Comma-Separated Values), который интерпретируется программой. На рисунке 3 приведен пример фрагмента таблицы решений и соответствующий ей фрагмент файла в формате CSV. На рисунке 4 приведена структура логических правил, описываемая в заголовке таблицы, и пример конкретного правила, соответствующего приведенной структуре.
Рисунок 3 – Пример фрагмента таблицы решений в Microsoft Excel и ее представления в форме файла формата CSV
Рисунок 4 – Примеры структуры логического правила и конкретного правила из базы знаний АвиаТехПом
На рисунке 5 приведена структура прецедента и пример конкретного прецедента, соответствующего приведенной структуре.
Рисунок 5 – Примеры структуры прецедента и конкретного прецедента из базы знаний АвиаТехПом
Программная реализация
Разработанные алгоритмы были реализованы в форме принципиальных прототипов. Первый прототип представляет собой настольное приложение (Рисунок 6) [iDSS.Desktop, 2023] для ноутбуков и планшетов с упрощенным интерфейсом; использует локальное размещение баз знаний, обеспечивающее возможность работы без подключения к Интернет; поддерживает возможность самостоятельного расширения базы знаний непрограммирующим пользователем благодаря использованию табличного представления данных и знаний. При этом был реализован принцип программы-оболочки, что позволяет перенастраивать систему на другой тип воздушного судна или систему. Разработка прототипа осуществлялась на основе платформы iDSS.Desktop [iDSS.Desktop, 2023], которая в свою очередь создана в среде Embarcadero Delphi XE.
Рисунок 6 – Пример интерфейса прототипа настольного приложения
Второй прототип представляет собой чат-бот [An Intelligent Assistant…, 2023] (Рисунок 7), данные и знания которого хранятся на сервере в форме файлов CSV (могут использоваться копии файлов настольного приложения); для его работы необходим доступ к Интернет; расширение и модификация файлов CSV осуществляется централизованно на сервере; в дальнейшем возможна реализация общения с пользователем на естественном языке. Прототип разработан на основе платформы JustAI [JustAI, б.г.].
Рисунок 7 – Пример интерфейса прототипа чат-бота
Перспективы
В дальнейшем планируется продолжить работы над прототипами, в том числе рассмотреть следующие вопросы: повышение удобства использования систем в части совершенствования проблемно-ориентированного интерфейса пользователя; расширение базы знаний за счет других систем воздушного судна; использование методов математической теории принятия решений [Котлов, 2022] с целью обеспечения выбора оптимальной системы-кандидата с учетом различных критериев; доработка подсистемы общения с пользователем на естественном языке (текст и голос).
Помимо решения указанных задач планируется рассмотреть возможность создания интегрированного решения в форме веб-сервиса, который бы обеспечил: централизованное хранение данных и знаний на сервере в базе данных с возможностью выгрузки в файлы формата CSV; естественно-языковую поддержку общения; синхронизацию с локальными приложениями «по требованию» или в автоматическом режиме.
Заключение
Повышение эффективности решения задачи устранения отказов и неисправностей воздушного судна остается перспективной областью для автоматизации и интеллектуализации, в том числе, в контексте импортозамещения. В связи с этим актуальна разработка систем, основанных на методах искусственного интеллекта, обеспечивающих поддержку не только при поиске и устранении отказов и неисправностей, но и самообучающихся в процессе своего функционирования.
В данной статье описаны основные реализованные алгоритмы, функции, архитектура и прототипы АвиаТехПом в форме настольного приложения и чат-бота для отработки принципиальных решений, а также дальнейшее направление развития системы.
Об авторах
Александр Юрьевич Юрин
Иркутский национальный исследовательский технический университет
Автор, ответственный за переписку.
Email: yukotlov@rambler.ru
ORCID iD: 0000-0001-9089-5730
доктор технических наук, профессор
Россия, 664074, Иркутск, ул. Лермонтова, д. 83Юрий Вячеславович Котлов
Московский государственный технический университет гражданской авиации (Иркутский филиал)
Email: yukotlov@rambler.ru
ORCID iD: 0000-0002-7911-4857
кандидат технических наук, доцент
Россия, 664003, Иркутск, ул. Коммунаров, 3Список литературы
- Варшавский П. Р. Моделирование рассуждений на основе прецедентов в интеллектуальных системах поддержки принятия решений / П. Р. Варшавский, А. П. Еремеев // Искусственный интеллект и принятие решений. 2009. № 2. C.45-57.
- Джексон П. Введение в экспертные системы. М.: Вильямс, 2001. 623 с.
- Зрячев С. А. Разработка базы знаний послепродажного обслуживания авиационной техники / С. А. Зрячев, С. Н. Ларин // Известия Самарского научного центра Российской академии наук. 2022. № 5. С. 48-53.
- Кирпичев И. Г. Многофункциональная интегрированная платформа сопровождения технической эксплуатации воздушных судов / И. Г. Кирпичев, Д. В. Петров, Ю. М. Чинючин // Научный Вестник МГТУ ГА. 2020. Т. 23. № 6. С. 28–37.
- Котлов Ю. В. Модели и алгоритмы многокритериальной диагностики авиационных систем // В сборнике: Актуальные проблемы и перспективы развития гражданской авиации. Сборник трудов XI Международной научно-практической конференции. Иркутск, 2022. С. 165-173.
- Макаров Н. Н. Синтез алгоритма функционирования информационно-управляющей системы контроля и диагностики состояния общесамолетного оборудования // Известия высших учебных заведений. Авиационная техника. 2008. № 1. С. 46-50.
- Перфильев О. В. Интеллектуальная система поиска неисправности на самолете / О. В. Перфильев, С. Г. Рыжаков, В. А. Должиков // Известия Самарского научного центра Российской академии наук. 2018. № 4(3). С. 326-331.
- Саввина А. М. Предложение по модернизации бортовой системы технического обслуживания самолета SSJ 100 // Crede Experto: транспорт, общество, образование, язык. 2019. № 3(22). С. 27-35.
- Сухих Н. Н. Экспертные системы – средства информационной поддержки принятия решений экипажем самолета / Н. Н. Сухих, В. Л. Рукавишников // Известия высших учебных заведений. Авиационная техника. 2022. № 2. С. 19-25.
- A Technique for Rapid Development of Declarative Knowledge Bases for Aircraft Diagnostics Based on Decision Tables / A. Yu. Yurin, O. A. Nikolaychuk, N. O. Dorodnykh, Yu. V. Kotlov // Lecture Notes in Networks and Systems. 2022. Vol. 502. P. 140-149. doi: 10.1007/978-3-031-09076-9_13.
- AirNav-Maintenance // [Электронный ресурс]. URL: https://www.airnav.com (дата обращения: 01.11.2023).
- An Intelligent Assistant for Decision Support in the Case of Aircraft Troubleshooting / N. O. Dorodnykh, A. B. Stolbov, O. A. Nikolaychuk, A. Yu. Yurin // Proceedings of IX International Conference on Information Technology and Nanotechnology (ITNT). 2023. P. 1–5. doi: 10.1109/ITNT57377.2023.10139242.
- Chiu C. Intelligent aircraft maintenance support system using genetic algorithms and case-based reasoning / C. Chiu, N. H. Chiu, CI. Hsu // International Journal of Advanced Manufacturing Technology. 2004. Vol. 24. P. 440–446. doi: 10.1007/s00170-003-1707-x.
- End-user development of knowledge bases for semi-automated formation of task cards / N. O. Dorodnykh, Y. V. Kotlov, O. A. Nikolaychuk, V. M. Popov, A. Yu. Yurin // CEUR Workshop Proceedings. 2021. Vol. 2913. P. 60-73. doi: 10.47350/ICCS-DE.2021.05.
- iDSS.Desktop. Робо АвиаТех (PSS RRJ-95) // [Электронный ресурс]. 2023. URL: http://www.knowledge-core.ru/index.php?p=idss (дата обращения: 01.11.2023).
- Just AI // [Электронный ресурс]. URL: https://just-ai.com/ (дата обращения: 01.11.2023).
- Knowledge Bases Engineering Based on Event Trees Transformations: A Case Study for Aircraft Diagnostics / A. Yu. Yurin, O. A. Nikolaychuk, N. O. Dorodnykh, A. B. Stolbov, Yu. V. Kotlov, V. M. Popov // Lecture Notes in Networks and Systems. 2023. Vol. 566. P. 3-12. doi: 10.1007/978-3-031-19620-1_1.
- Knowledge representation and reuse model of civil aircraft structural maintenance cases / R. Lin, H. Wang, J. Wang, N. Wang // Expert Systems with Applications. 2023. Vol. 216. P. 119460. doi: 10.1016/j.eswa.2022.119460.
- MyBoeingFleet // [Электронный ресурс]. URL: https://www.myboeingfleet.com (дата обращения: 01.11.2023).
- Pérez-Soler S., Guerra E., de Lara J. Model-Driven Chatbot Development / S. Pérez-Soler, E. Guerra, J. de Lara // Lecture Notes in Computer Science. 2020. Vol. 12400, P. 207–222.
- Towards an Intelligent Decision Support System for Aircraft Troubleshooting / Yu. Kotlov, V. Popov, S. Mishin, A. Yurin // Proceedings of 10th International Conference on Recent Advances in Civil Aviation. Lecture Notes in Mechanical Engineering. 2023. P. 77-91. doi: 10.1007/978-981-19-3788-0_7.
Дополнительные файлы









